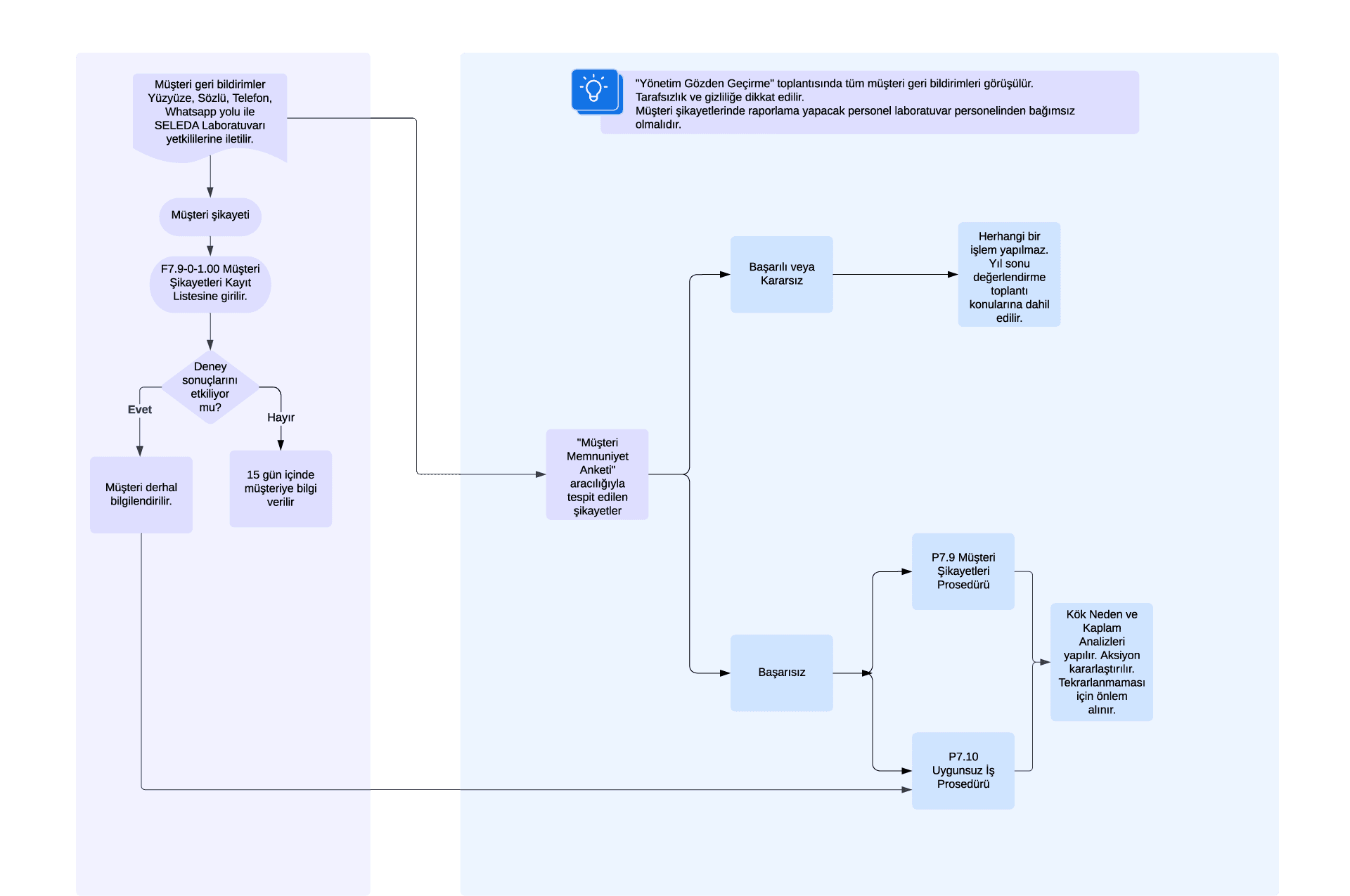
Müşteri Şikayetlerinin Değerlendirilmesi
Müşteri şikayetlerinin değerlendirilmesi ve müşteri memnuniyetinin artırılması amacıyla oluşturulan süreçlerimiz, şikayetlerin alınmasından çözümüne kadar tüm aşamaları kapsamaktadır. Şikayetlerin nasıl ele alındığını detaylıca görmek için aşağıdaki Müşteri Şikayetleri Değerlendirme Akış Şemasını inceleyebilirsiniz.


